pynkocean.com
HOME
About
Contact
Disclaimer
Privacy
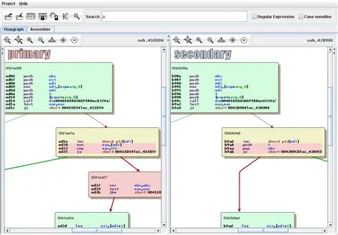
Key Features of eEye Binary Diffing Suite
Oct 13, 2025
by pynkocean.com
133
views